Помощь - Поиск - Пользователи - Календарь
Полная версия: Проектирование БД. 1,2,3 НФ
Форум «Всё о Паскале» > Разработка ПО, алгоритмы, общие вопросы > Общие вопросы разработки программ
klem4
В общем по заданию нужно спроектировать БД постепенно от 1 НФ до 3 НФ. Вот не уверен что все верно я делаю ...

Задание:

Цитата
9. Ведется информация о КЛИЕНТАХ И ЗАКАЗАХ НА ПОСТАВКУ ТОВАРОВ.

Каждый клиент может разместить несколько заказов на поставку товаров.
Заказ может быть оформлен на несколько покупателей.
Каждый заказ имеет уникальный номер.
Каждый клиент имеет уникальный код, наименование, адрес, ИНН и телефон.

По заказам заданы следующие атрибуты: номер и дата оформления,
перечень клиентов с указанием по
каждому из них: срока исполнения, сумма заказа, адрес получения ,
и стоимость доставки. Стоимость доставки определяется адресом получателя.


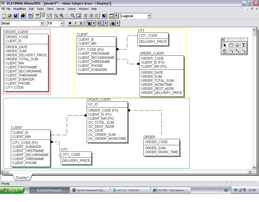
1 НФ - в красном прямоуголнике
2 НФ в желтом
3 НФ в зеленом

Нажмите для просмотра прикрепленного файла



вот мне например кажется что в 3 НФ в таблице ORDER_CLIENT имеется избыточная информация, например стоимость заказа, которую мы берез из таблицы ORDER, но ведь сегодня заказ может стоить 5 рублей а завтра точной такой-же 10, по это эту инфу надо хранить и в таблице ORDER_CLIENT, либо запрещать изменение в ORder ... ну и так далее ... В общем у кого опыт есть подскажите плс.
klem4
вопрос решен.
Altair
Вообще постепенный специальный переход от 1 к 3 - полная глупость.
Можно сразу сделать 3 НФ и не заниматься глупостями.
klem4
боюсь такой ответ преподу моему-бы не понравился)) Вообще конечно полностью согласен, глупости ...
Altair
Моему понравился такой ответ, правда что бы убедиться, что я умею нормализовывать, дал мне задание нормализовать ненормализованную нормализявку. !smoke2.gif
Это текстовая версия — только основной контент. Для просмотра полной версии этой страницы, пожалуйста, нажмите сюда.