Задание:
Цитата
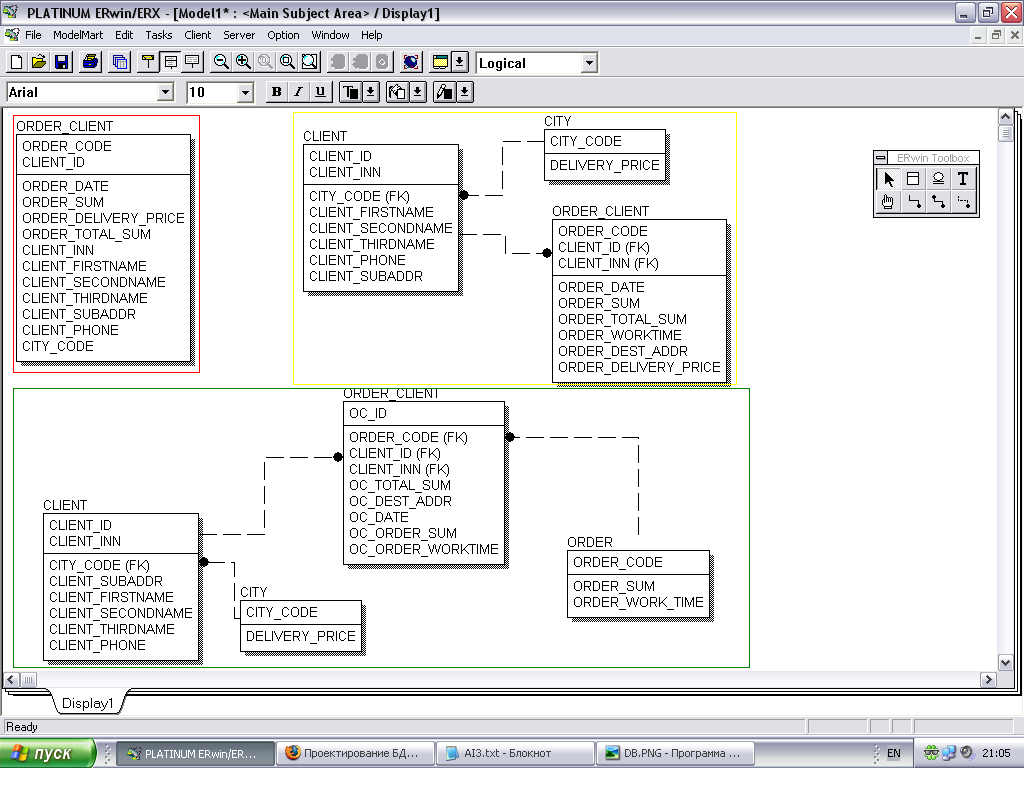
9. Ведется информация о КЛИЕНТАХ И ЗАКАЗАХ НА ПОСТАВКУ ТОВАРОВ.
Каждый клиент может разместить несколько заказов на поставку товаров.
Заказ может быть оформлен на несколько покупателей.
Каждый заказ имеет уникальный номер.
Каждый клиент имеет уникальный код, наименование, адрес, ИНН и телефон.
По заказам заданы следующие атрибуты: номер и дата оформления,
перечень клиентов с указанием по
каждому из них: срока исполнения, сумма заказа, адрес получения ,
и стоимость доставки. Стоимость доставки определяется адресом получателя.
Каждый клиент может разместить несколько заказов на поставку товаров.
Заказ может быть оформлен на несколько покупателей.
Каждый заказ имеет уникальный номер.
Каждый клиент имеет уникальный код, наименование, адрес, ИНН и телефон.
По заказам заданы следующие атрибуты: номер и дата оформления,
перечень клиентов с указанием по
каждому из них: срока исполнения, сумма заказа, адрес получения ,
и стоимость доставки. Стоимость доставки определяется адресом получателя.
1 НФ - в красном прямоуголнике
2 НФ в желтом
3 НФ в зеленом
вот мне например кажется что в 3 НФ в таблице ORDER_CLIENT имеется избыточная информация, например стоимость заказа, которую мы берез из таблицы ORDER, но ведь сегодня заказ может стоить 5 рублей а завтра точной такой-же 10, по это эту инфу надо хранить и в таблице ORDER_CLIENT, либо запрещать изменение в ORder ... ну и так далее ... В общем у кого опыт есть подскажите плс.
Сообщение отредактировано: klem4 -












