IPB
ЛогинПароль:

> Правила раздела!

1. Заголовок или название темы должно быть информативным !
2. Все тексты фрагментов программ должны помещаться в теги [code] ... [/code] или [code=pas] ... [/code].
3. Прежде чем задавать вопрос, см. "FAQ" и используйте ПОИСК !
4. НЕ используйте форум для личного общения!
5. Самое главное - это раздел теоретический, т.е. никаких задач и программ (за исключением небольших фрагментов) - для этого есть отдельный раздел!

> элементы MainMenu, Ошибка.
сообщение
Сообщение #1


Профи
****

Группа: Пользователи
Сообщений: 559
Пол: Мужской
Реальное имя: Бруно

Репутация: -  10  +


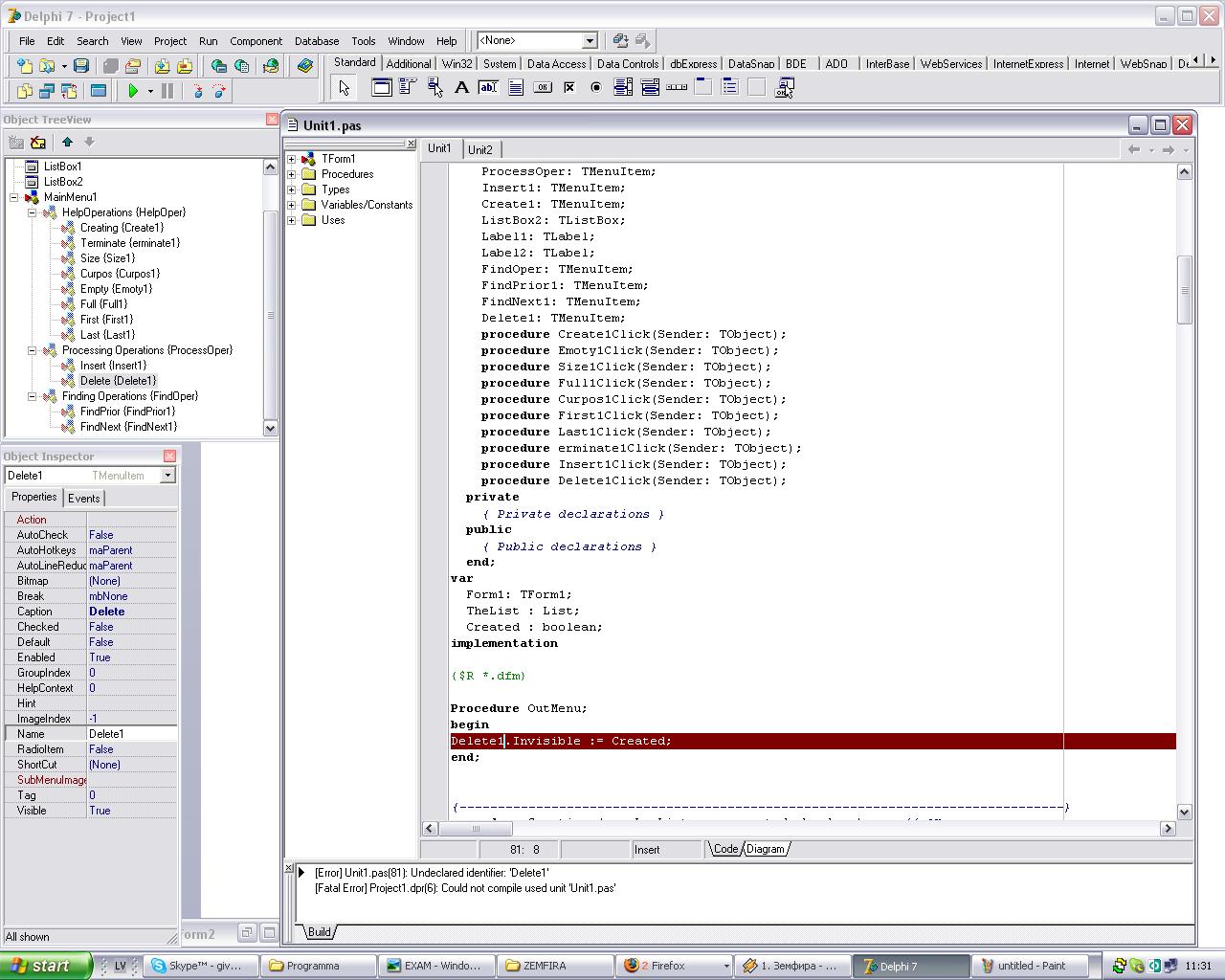
Столкнулся с такой проблемой : Хочу в программе изменть свойства элемента MainMenu, но пишет то, что вы видите на картинке. Всегда получалось а в этот раз что - то не так.


Эскизы прикрепленных изображений
Прикрепленное изображение

--------------------
Цитата
Imagination is more important than knowledge.
Albert Einstein
 Оффлайн  Профиль  PM 
 К началу страницы 
+ Ответить 
 
 Ответить  Открыть новую тему 
Ответов(1 - 4)
сообщение
Сообщение #2


Perl. Just code it!
******

Группа: Пользователи
Сообщений: 4 100
Пол: Мужской
Реальное имя: Андрей

Репутация: -  44  +


Form1.Delete1 ?


--------------------
perl -e 'print for (map{chr(hex)}("4861707079204E6577205965617221"=~/(.{2})/g)), "\n";'
 Оффлайн  Профиль  PM 
 К началу страницы 
+ Ответить 
сообщение
Сообщение #3


Профи
****

Группа: Пользователи
Сообщений: 559
Пол: Мужской
Реальное имя: Бруно

Репутация: -  10  +


Уже пытался. При
Form1.Delete1.Invisible := Created
выдаёт Undeclared identifier 'Invisible'.


--------------------
Цитата
Imagination is more important than knowledge.
Albert Einstein
 Оффлайн  Профиль  PM 
 К началу страницы 
+ Ответить 
сообщение
Сообщение #4


Perl. Just code it!
******

Группа: Пользователи
Сообщений: 4 100
Пол: Мужской
Реальное имя: Андрей

Репутация: -  44  +


А что это вообще за Invisible ? У Tmenuitem такого помоему нет ... есть свойство Visible типа BOOLEAN


--------------------
perl -e 'print for (map{chr(hex)}("4861707079204E6577205965617221"=~/(.{2})/g)), "\n";'
 Оффлайн  Профиль  PM 
 К началу страницы 
+ Ответить 
сообщение
Сообщение #5


Профи
****

Группа: Пользователи
Сообщений: 559
Пол: Мужской
Реальное имя: Бруно

Репутация: -  10  +


Ой спасибо, блин вот невнимательность то какая !


--------------------
Цитата
Imagination is more important than knowledge.
Albert Einstein
 Оффлайн  Профиль  PM 
 К началу страницы 
+ Ответить 

 Ответить  Открыть новую тему 
1 чел. читают эту тему (гостей: 1, скрытых пользователей: 0)
Пользователей: 0

 





- Текстовая версия 20.12.2025 20:48
500Gb HDD, 6Gb RAM, 2 Cores, 7 EUR в месяц — такие хостинги правда бывают
Связь с администрацией: bu_gen в домене octagram.name