Помощь - Поиск - Пользователи - Календарь
Полная версия: просмотр кода асма в дельфи
Форум «Всё о Паскале» > Современный Паскаль и другие языки > Делфи
Client
Всем привет smile.gif
Создал простой прокет дельфи и хочу посмотреть этот код на асме. Как узнать какой код соответсвует определенному обработчику(Button1.click например). Как просмотреть содержимое регистров? Даже если не моя программа работает с ними?
Это все к чему... smile.gif хочу узнать код ехе файла, но не знаю как. Какие программы для этого есть? в каком виде выдаст код, можно ли изменить ехе (т.е. измененная копия ехе)?
volvo
Цитата
Как узнать какой код соответсвует определенному обработчику(Button1.click например).
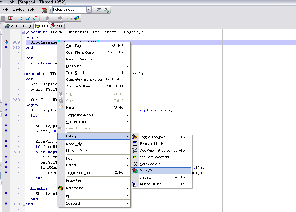
Поставить в обработчике Бряк, и когда он сработает, выбрать
Нажмите для просмотра прикрепленного файла
Получишь:
Нажмите для просмотра прикрепленного файла

P.S. А по шее не боишься получить за взлом/реверс-инжиниринг? smile.gif Программка-то чужая - значит, тебе не разрешается изменять EXE-шник (по крайней мере - это нелегально). Первый, кто скажет, что это легально и разрешено (и второй тоже, как и все последующие) сразу заработает бан...
Client
я хочу изменить другую свою программку (ехе) (ну тут как бы все должны мне поверить smile.gif ) . И вот думаю как лучше - узнать код и изменить как надо или как нибудь через API можно?
Unconnected
Цитата
я хочу изменить другую свою программку (ехе) (ну тут как бы все должны мне поверить smile.gif )


Своя, а исходников нет, так получается? smile.gif И я не очень понял, в каком плане изменить? Если изменить действия, которые будут выполняться при нажатии на кнопку - то без знаний асма, кажется, это будет непросто.

Для просмотра кода готового exe (ну просматривать-то, не модифицируя, можно?)), есть сторонние отладчики, OllyDebugger, например. WinHEX'ом можешь исправить ошибочную надпись в Label'е smile.gif
Client
исходник то есть )) Лэйбл менять тоже пригодится smile.gif А в плане изменений - убрать сообщение или изменить его, может изменить условие где-то. И как узнать что храниться в регистрах процессора?
За софт пасиба, скачаю и попробую.
P.S. пытаюсь хакнуть Microsoft lol.gif (видимо никто так и не поверил smile.gif )
Krjuger
Хакать можно по разному....В твоем случае проглядывается попытка научиться писать кряки))))

А насчет хака Винды...
Вот тебе пример
Почитай как это делали крутые перцы)))

Цитата
Первый, кто скажет, что это легально и разрешено (и второй тоже, как и все последующие) сразу заработает бан...


А если афторство не определено и нет прав ниукого на эту интелектуальную собственность, или это open source...... ХОтя зная наше законодательство не удивлюсь,что будет разрешено.

Черт!!!Я написал это страшное слово.....теперь меня ждет бан \паника
volvo
Цитата
Почитай как это делали крутые перцы)))
Как говорит наш шеф, если человек - идиот (Показать/Скрыть)
(С), то это - навсегда.

Цитата
А если афторство не определено и нет прав ниукого на эту интелектуальную собственность
А у тебя, значит, есть что-ли? Ни у кого нет - никому и не разрешено трогать.

Цитата
или это open source
Еще раз перечитай цитату. Имея Open-Source проект править EXE-шник вместо того, чтобы подпилить исходник, как тебе нужно - это точно клиника. Ну, в общем, как я и предупреждал, пока на 2 недели получаешь RO. Дальше - посмотрим по настроению. Еще желающие есть? rolleyes.gif
Client
насчет винды... это шутка, вообще-то smile.gif
идея всего этого оказалась идиотской, затею давно бросил smile.gif
бедный Krjuger и так редко отвечает, а сейчас совсем не сможет no1.gif
Это текстовая версия — только основной контент. Для просмотра полной версии этой страницы, пожалуйста, нажмите сюда.