IPB
ЛогинПароль:

> ВНИМАНИЕ!

Прежде чем задать вопрос, смотрите FAQ.
Рекомендуем загрузить DRKB.

Наладить общение поможет, если вы подпишитесь по почте на новые темы в этом форуме.

> просмотр кода асма в дельфи
сообщение
Сообщение #1


Профи
****

Группа: Пользователи
Сообщений: 865
Пол: Мужской
Реальное имя: Вячеслав

Репутация: -  20  +


Всем привет smile.gif
Создал простой прокет дельфи и хочу посмотреть этот код на асме. Как узнать какой код соответсвует определенному обработчику(Button1.click например). Как просмотреть содержимое регистров? Даже если не моя программа работает с ними?
Это все к чему... smile.gif хочу узнать код ехе файла, но не знаю как. Какие программы для этого есть? в каком виде выдаст код, можно ли изменить ехе (т.е. измененная копия ехе)?
 Оффлайн  Профиль  PM 
 К началу страницы 
+ Ответить 
 
 Ответить  Открыть новую тему 
Ответов(1 - 7)
сообщение
Сообщение #2


Гость






Цитата
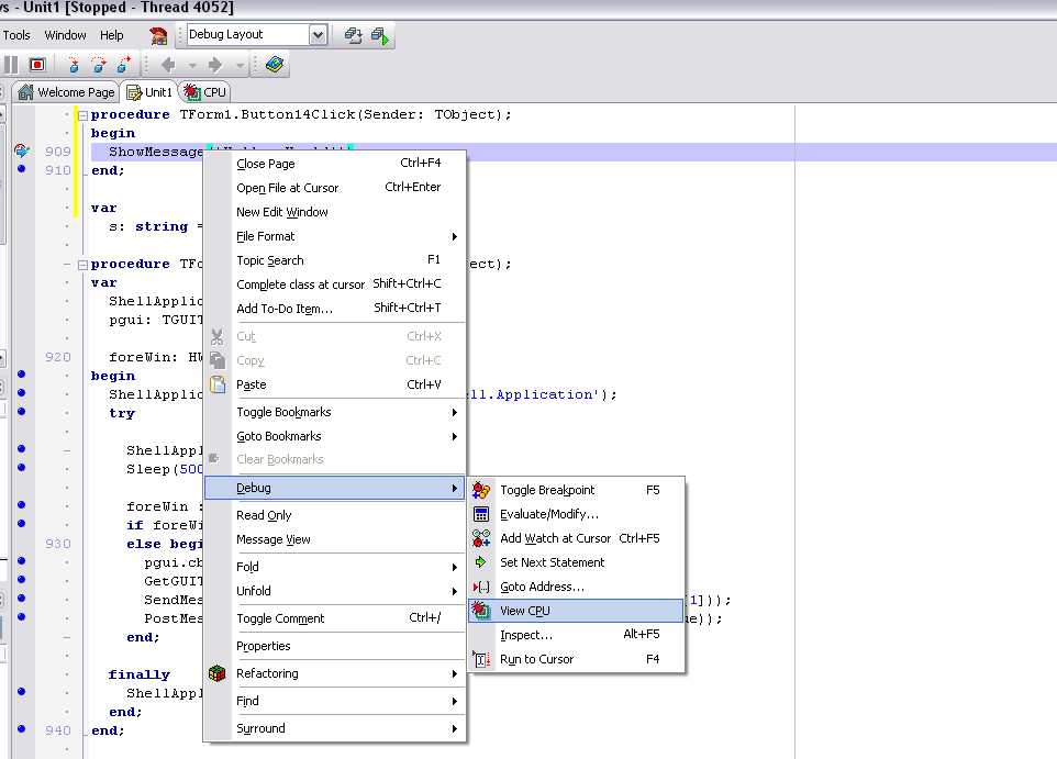
Как узнать какой код соответсвует определенному обработчику(Button1.click например).
Поставить в обработчике Бряк, и когда он сработает, выбрать
Прикрепленное изображение
Получишь:
Прикрепленное изображение

P.S. А по шее не боишься получить за взлом/реверс-инжиниринг? smile.gif Программка-то чужая - значит, тебе не разрешается изменять EXE-шник (по крайней мере - это нелегально). Первый, кто скажет, что это легально и разрешено (и второй тоже, как и все последующие) сразу заработает бан...
 К началу страницы 
+ Ответить 
сообщение
Сообщение #3


Профи
****

Группа: Пользователи
Сообщений: 865
Пол: Мужской
Реальное имя: Вячеслав

Репутация: -  20  +


я хочу изменить другую свою программку (ехе) (ну тут как бы все должны мне поверить smile.gif ) . И вот думаю как лучше - узнать код и изменить как надо или как нибудь через API можно?
 Оффлайн  Профиль  PM 
 К началу страницы 
+ Ответить 
сообщение
Сообщение #4


mea culpa
*****

Группа: Пользователи
Сообщений: 1 372
Пол: Мужской
Реальное имя: Николай

Репутация: -  24  +


Цитата
я хочу изменить другую свою программку (ехе) (ну тут как бы все должны мне поверить smile.gif )


Своя, а исходников нет, так получается? smile.gif И я не очень понял, в каком плане изменить? Если изменить действия, которые будут выполняться при нажатии на кнопку - то без знаний асма, кажется, это будет непросто.

Для просмотра кода готового exe (ну просматривать-то, не модифицируя, можно?)), есть сторонние отладчики, OllyDebugger, например. WinHEX'ом можешь исправить ошибочную надпись в Label'е smile.gif


--------------------
"Знаешь, стыдно - когда не видно, что услышал всё, что слушал.."
 Оффлайн  Профиль  PM 
 К началу страницы 
+ Ответить 
сообщение
Сообщение #5


Профи
****

Группа: Пользователи
Сообщений: 865
Пол: Мужской
Реальное имя: Вячеслав

Репутация: -  20  +


исходник то есть )) Лэйбл менять тоже пригодится smile.gif А в плане изменений - убрать сообщение или изменить его, может изменить условие где-то. И как узнать что храниться в регистрах процессора?
За софт пасиба, скачаю и попробую.
P.S. пытаюсь хакнуть Microsoft lol.gif (видимо никто так и не поверил smile.gif )
 Оффлайн  Профиль  PM 
 К началу страницы 
+ Ответить 
сообщение
Сообщение #6


Профи
****

Группа: Пользователи
Сообщений: 652
Пол: Мужской
Реальное имя: Алексей

Репутация: -  20  +


Хакать можно по разному....В твоем случае проглядывается попытка научиться писать кряки))))

А насчет хака Винды...
Вот тебе пример
Почитай как это делали крутые перцы)))

Цитата
Первый, кто скажет, что это легально и разрешено (и второй тоже, как и все последующие) сразу заработает бан...


А если афторство не определено и нет прав ниукого на эту интелектуальную собственность, или это open source...... ХОтя зная наше законодательство не удивлюсь,что будет разрешено.

Черт!!!Я написал это страшное слово.....теперь меня ждет бан \паника

Сообщение отредактировано: Krjuger -
 Оффлайн  Профиль  PM 
 К началу страницы 
+ Ответить 
сообщение
Сообщение #7


Гость






Цитата
Почитай как это делали крутые перцы)))
Как говорит наш шеф, если человек - идиот (Показать/Скрыть)
(С), то это - навсегда.

Цитата
А если афторство не определено и нет прав ниукого на эту интелектуальную собственность
А у тебя, значит, есть что-ли? Ни у кого нет - никому и не разрешено трогать.

Цитата
или это open source
Еще раз перечитай цитату. Имея Open-Source проект править EXE-шник вместо того, чтобы подпилить исходник, как тебе нужно - это точно клиника. Ну, в общем, как я и предупреждал, пока на 2 недели получаешь RO. Дальше - посмотрим по настроению. Еще желающие есть? rolleyes.gif
 К началу страницы 
+ Ответить 
сообщение
Сообщение #8


Профи
****

Группа: Пользователи
Сообщений: 865
Пол: Мужской
Реальное имя: Вячеслав

Репутация: -  20  +


насчет винды... это шутка, вообще-то smile.gif
идея всего этого оказалась идиотской, затею давно бросил smile.gif
бедный Krjuger и так редко отвечает, а сейчас совсем не сможет no1.gif
 Оффлайн  Профиль  PM 
 К началу страницы 
+ Ответить 

 Ответить  Открыть новую тему 
1 чел. читают эту тему (гостей: 1, скрытых пользователей: 0)
Пользователей: 0

 





- Текстовая версия 22.12.2025 11:27
500Gb HDD, 6Gb RAM, 2 Cores, 7 EUR в месяц — такие хостинги правда бывают
Связь с администрацией: bu_gen в домене octagram.name