IPB
ЛогинПароль:

> ВНИМАНИЕ!

Прежде чем задать вопрос, смотрите FAQ.
Рекомендуем загрузить DRKB.

Наладить общение поможет, если вы подпишитесь по почте на новые темы в этом форуме.

 
 Ответить  Открыть новую тему 
> Процессы в памяти
сообщение
Сообщение #1


Знаток
****

Группа: Пользователи
Сообщений: 424
Пол: Мужской

Репутация: -  2  +


Как получить активные процессы но компьютере, через Delphi? а именно их названия?


--------------------
Чего хочет женщина – того хочет Бог
 Оффлайн  Профиль  PM 
 К началу страницы 
+ Ответить 
сообщение
Сообщение #2


Помощник капитана
****

Группа: Пользователи
Сообщений: 601
Пол: Мужской
Реальное имя: Артем

Репутация: -  2  +


Из Drkb:
Цитата(DRKB)
Автор: Василий

Программа не видна по Ctrl+Alt+Del, и сама оттуда же может спрятать любой из процессов(правда, не все с самого начала "светятся" по Ctrl+Alt+Del) или завершить его. Простой пример для знакомства с ToolHelp32.
В исходном коде есть недоработки, например, процедура Delproc получает в качестве параметра строку, затем переводит ее в целочисленный тип(integer), хотя можно передавать сразу число. Заморочка была в проверке числа-индекса на подлинность, а так как я выдрал часть кода из более ранней своей проги, я не стал это менять, а просто подогнал до рабочей версии. Оптимизацией кода вы можете заняться сами по желанию(вы можете, если хотите, а если не хотите, то вы не обязаны, вы посто могли бы... да... smile.gif)) Программа не работала в WinNT 4.0, но в Win9x работать должна.

unit main;

interface

uses
Windows, Messages, SysUtils, Classes, Graphics, Controls, Forms, Dialogs,
ExtCtrls, tlhelp32, StdCtrls, ComCtrls, Buttons;

type
TForm1 = class(TForm)
ListBox1: TListBox;
Button1: TButton;
Button2: TButton;
Button4: TButton;
Button5: TButton;
StatusBar1: TStatusBar;
Button6: TButton;
procedure Button4Click(Sender: TObject);
procedure FormCreate(Sender: TObject);
procedure Button2Click(Sender: TObject);
procedure Button1Click(Sender: TObject);
procedure Button5Click(Sender: TObject);
procedure ListBox1Click(Sender: TObject);
procedure Button6Click(Sender: TObject);
private
{ Private declarations }
procedure ListProcesses;
procedure Delproc(numb:string);
public
{ Public declarations }
end;

var
Form1: TForm1;
processID:array[1..50] of integer;

function RegisterServiceProcess(dwProcessID,dwType:integer):integer;stdcall;external 'kernel32.dll';

implementation

{$R *.DFM}

procedure TForm1.delproc(numb:string);
var
c1:Cardinal;
pe:TProcessEntry32;
s1,s2:string;
x:integer;
begin
x:=0;
try
Strtoint(numb);
except
Statusbar1.SimpleText:='Invalid number';
exit;
end;
c1:=CreateToolHelp32Snapshot(TH32CS_SnapProcess,0);
if c1=INVALID_HANDLE_VALUE then
begin
Statusbar1.SimpleText:='Process listing failed';
exit;
end;
try
pe.dwSize:=sizeof(pe);
if Process32First(c1,pe) then
repeat
inc(x);
s1:=ExtractFileName(pe.szExeFile);
s2:=ExtractFileExt(s1);
Delete(s1,length(s1)+1-length(s2),maxInt);
if x=strtoint(numb) then
if terminateprocess(OpenProcess(PROCESS_ALL_ACCESS,false,pe.th32ProcessID),1)
then begin
Statusbar1.SimpleText:='Process '+s1+' terminated.';
end
else Statusbar1.SimpleText:=('Couldnt terminate process'+pe.szExeFile);
until not Process32Next(c1,pe);
finally CloseHandle(c1);
end;
end;

procedure Tform1.ListProcesses;
var c1:Cardinal;
pe:TProcessEntry32;
s1,s2:string;
x:integer;
begin
X:=0;
c1:=CreateToolHelp32Snapshot(TH32CS_SnapProcess,0);
if c1=INVALID_HANDLE_VALUE then
begin
Statusbar1.SimpleText:=('Информация о процессах закрыта.');
exit;
end;
try
pe.dwSize:=sizeof(pe);
if Process32First(c1,pe) then
repeat
inc(x);
s1:=ExtractFileName(pe.szExeFile);
s2:=ExtractFileExt(s1);
Delete(s1,length(s1)+1-length(s2),maxInt);
Listbox1.Items.Add(Inttostr(x)+' '+s1+' : '+pe.szExeFile);
ProcessId[x]:=pe.th32ProcessID;
//ListBox1.Items.Add(inttostr(pe.th32ProcessID));
until not Process32Next(c1,pe);
finally CloseHandle(c1);
end;

end;



procedure TForm1.Button4Click(Sender: TObject);
begin
Close;
end;

procedure TForm1.FormCreate(Sender: TObject);
begin
Button1.Enabled:=false;
Button5.Enabled:=false;
Button6.Enabled:=false;
ListProcesses;
if not (csDesigning in ComponentState) then
RegisterServiceProcess(GetCurrentProcessID,1);
end;

procedure TForm1.Button2Click(Sender: TObject);
begin
Listbox1.Clear;
ListProcesses;
end;

procedure TForm1.Button1Click(Sender: TObject);
var p:integer;
begin
//hide
with Listbox1 do
p:=Listbox1.Items.IndexOf(Listbox1.items[itemindex])+1;
if not (csDesigning in ComponentState) then
RegisterServiceProcess(ProcessID[p],1);
with Listbox1 do
StatusBar1.SimpleText:=(Listbox1.items[itemindex]+ ' hidden');
end;

procedure TForm1.Button5Click(Sender: TObject);
var p:integer;
begin
//show
with Listbox1 do
p:=Listbox1.Items.IndexOf(Listbox1.items[itemindex])+1;
if not (csDesigning in ComponentState) then
RegisterServiceProcess(ProcessID[p],0);
with Listbox1 do
StatusBar1.SimpleText:=(Listbox1.items[itemindex]+ ' shown');
end;

procedure TForm1.ListBox1Click(Sender: TObject);
begin
Button1.Enabled:=true;
Button5.Enabled:=true;
Button6.Enabled:=true;
end;

procedure TForm1.Button6Click(Sender: TObject);
var p:integer;
begin
with Listbox1 do
p:=Listbox1.Items.IndexOf(Listbox1.items[itemindex])+1;
delproc(inttostr(p));
end;

end.


--------------------
Dum spiro spero!
 Оффлайн  Профиль  PM 
 К началу страницы 
+ Ответить 
сообщение
Сообщение #3


Perl. Just code it!
******

Группа: Пользователи
Сообщений: 4 100
Пол: Мужской
Реальное имя: Андрей

Репутация: -  44  +


Вот недавно делал лабу, тут еще добавление в БД, можно удалить

procedure TfrmProcList.btnGetProcListClick(Sender: TObject);
var
N: DWORD;
i, Module: Byte;
_HANDLE: THandle;
Error: PChar;
s: array [byte] of Char;
ModuleID:array[1..1] of dword;
ProcessID:array[byte] of dword;

ProcName, UserName: String;
currentTime: TTime;

begin
M.Lines.Clear;

try
EnumProcesses(@ProcessID, 255, N);
except on E: Exception do begin
MessageDlg('Не удалось получить список процессов', mtError, [mbOk], 0);
Abort;
end;
end;

N := SizeOf(ProcessID) div SizeOf(DWORD);
FillChar(s, SizeOf(s), #0);
UserName := GetUserFromWindows;
currentTime := Now;

tblUser.Append;
tblUser.FieldByName('U_Name').AsString := UserName;
tblUser.FieldByName('U_Time').AsDateTime := currentTime;
tblUser.Post;

tblProc.MasterSource := dsUser;
tblProc.IndexName := 'idxP_UID';

for i := 0 to pred(N) do try
_HANDLE := OpenProcess(PROCESS_QUERY_INFORMATION+PROCESS_VM_READ
+SYNCHRONIZE, false, ProcessID[i]);
if _HANDLE > 0 then begin

EnumProcessModules(_HANDLE, @ModuleID, 4, N);

Module := GetModuleFileNameEx(_HANDLE, ModuleID[1], @s, SizeOf(s));

if Module > 0 then begin

ProcName := ExtractFileName(s);

if (edtMask.Text = '') or (Pos(edtMask.Text, ProcName) <> 0) then
M.Lines.Add(Format('%s : %d', [ ProcName , ProcessID[i] ]));

tblProc.Append;
tblProc.FieldByName('P_ProcName').AsString := ProcName;
tblProc.FieldByName('P_ProcID').AsInteger := ProcessID[i];
tblProc.Post;
end;
end;
CloseHandle(_Handle);
except on E: Exception do MessageDlg('Ошибка при обработке процесса: ' + E.Message, mtError, [mbOk], 0);
end;

end;


 M.Lines.Add(Format('%s : %d', [ ProcName , ProcessID[i] ])); // M - Мемо


--------------------
perl -e 'print for (map{chr(hex)}("4861707079204E6577205965617221"=~/(.{2})/g)), "\n";'
 Оффлайн  Профиль  PM 
 К началу страницы 
+ Ответить 
сообщение
Сообщение #4


Знаток
****

Группа: Пользователи
Сообщений: 424
Пол: Мужской

Репутация: -  2  +


klem4, а ты не мог бы весь код приложить? Просто что-то скомпилить не могу sad.gif
Код
    EnumProcesses(@ProcessID, 255, N);

На это ругается sad.gif

Добавлено через 8 мин.
Предыдущий вопрос снят, вопрос следующий вот нашел я процесс, например opera как мне получить сайты, на которых сейчас висит пользователь?

Сообщение отредактировано: arhimag -


--------------------
Чего хочет женщина – того хочет Бог
 Оффлайн  Профиль  PM 
 К началу страницы 
+ Ответить 
сообщение
Сообщение #5


Гость






Если поможет, могу рассказать, как добраться до названий закладок (Tab-ов) в браузере Опера.
 К началу страницы 
+ Ответить 
сообщение
Сообщение #6


Знаток
****

Группа: Пользователи
Сообщений: 424
Пол: Мужской

Репутация: -  2  +


Volvo, очень поможет, буду благодарен. А как добраться до названия закладок в FireFox и названия окна IE, случайно не знаешь?
Но даже за оперу буду очень благодарен.

Сообщение отредактировано: arhimag -


--------------------
Чего хочет женщина – того хочет Бог
 Оффлайн  Профиль  PM 
 К началу страницы 
+ Ответить 
сообщение
Сообщение #7


Гость






Положи на форму TreeView, кнопку, и на OnClick кнопки вызывай вот это:

procedure TForm1.Sys_Windows_Tree(Node: TTreeNode;
AHandle: HWND; ALevel: Integer);
type
TRootNodeData = record
Node: TTreeNode;
PID: Cardinal;
end;
var
szClassName, szCaption, szLayoutName: array[0..MAXCHAR - 1] of Char;
szFileName : array[0..MAX_PATH - 1] of Char;
Result: String;
PID, TID: Cardinal;
I: Integer;
RootItems: array of TRootNodeData;
IsNew: Boolean;
begin
while AHandle <> 0 do begin
GetClassName(AHandle, szClassName, MAXCHAR);
GetWindowText(AHandle, szCaption, MAXCHAR);
if GetWindowModuleFilename(AHandle, szFileName, SizeOf(szFileName)) = 0 then
FillChar(szFileName, 256, #0);
TID := GetWindowThreadProcessId(AHandle, PID);

AttachThreadInput(GetCurrentThreadId, TID, True);
VerLanguageName(GetKeyboardLayout(TID) and $FFFF, szLayoutName, MAXCHAR);
AttachThreadInput(GetCurrentThreadId, TID, False);

Result := Format('%s [%s] Caption = %s, Handle = %d, Layout = %s',
[String(szClassName), String(szFileName), String(szCaption),
AHandle, String(szLayoutName)]);

if ALevel in [0..1] then begin
IsNew := True;
for I := 0 to Length(RootItems) - 1 do
if RootItems[I].PID = PID then begin
Node := RootItems[I].Node;
IsNew := False;
Break;
end;
if IsNew then begin
SetLength(RootItems, Length(RootItems) + 1);
RootItems[Length(RootItems) - 1].PID := PID;
RootItems[Length(RootItems) - 1].Node :=

TreeView1.Items.AddChild(nil, 'PID: ' + IntToStr(PID));
Node := RootItems[Length(RootItems) - 1].Node;
end;
end;

Sys_Windows_Tree(TreeView1.Items.AddChild(Node, Result),
GetWindow(AHandle, GW_CHILD), ALevel + 1);

AHandle := GetNextWindow(AHandle, GW_HWNDNEXT);
end;
end;

© Rouse_

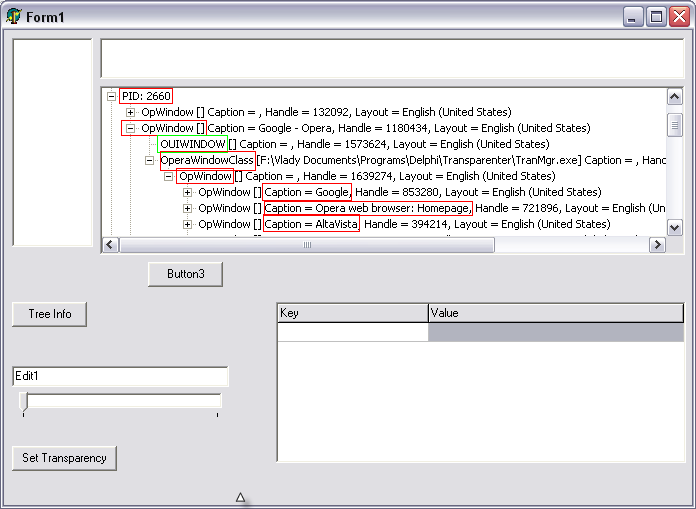
Так как ProcessID тебе известен, то открой дерево этого процесса, и посмотри там, где я показал на скриншоте (находишь дочернее окно класса OpWindow, у которого есть потомок класса OUIWINDOW, и у него ищешь потомки классов OperaWindowClass -> OpWindow -> (все потомки этого окна - открытые на данный момент закладки Оперы))... То же самое можно сделать и не выводя ненужную информацию в TreeView...

С FireFox-ом все несколько сложнее: сами-то закладки найти можно, это окна в следующей иерархии:
MozillaUIWindowClass -> MozillaWindowClass -> (все дочерние окна - Tab-ы), но вот Caption их почему-то не определяется...

Так же можно посмотреть и то, что касается IE... Экспериментируй...

Добавлено через 3 мин.
А, да... Совсем забыл - вызывать вот так:

procedure TForm1.Button1Click(Sender: TObject);
begin
Sys_Windows_Tree(nil, GetDesktopWindow, 0);
end;


Сообщение отредактировано: volvo -


Эскизы прикрепленных изображений
Прикрепленное изображение
 К началу страницы 
+ Ответить 
сообщение
Сообщение #8


Знаток
****

Группа: Пользователи
Сообщений: 424
Пол: Мужской

Репутация: -  2  +


Спасибо, помог. Буду дальше эксперементировать.


--------------------
Чего хочет женщина – того хочет Бог
 Оффлайн  Профиль  PM 
 К началу страницы 
+ Ответить 

 Ответить  Открыть новую тему 
1 чел. читают эту тему (гостей: 1, скрытых пользователей: 0)
Пользователей: 0

 





- Текстовая версия 20.04.2026 22:59
500Gb HDD, 6Gb RAM, 2 Cores, 7 EUR в месяц — такие хостинги правда бывают
Связь с администрацией: bu_gen в домене octagram.name